Siemens Siveillance TM Video

Content

About

Version 2020, 2018

Used Symbols

About

SiveillanceTM Video is a powerful IP video management software (VMS) designed for deployments ranging from small and simple to large-scale and high-security. Its single management interface enables the efficient administration of the system including multiple cameras and security devices.

www.siemens.com/siveillance-video

Version 2025, 2023, 2020, 2018


Tested Functions

Siemens SiveillanceTM Video2N IP Intercom Version2N® Access CommanderScan device

Video from

2N IP Intercom

Audio from 2N IP IntercomAudio to 2N IP IntercomSwitch controlEvents from 2N IP Intercom

Access Request Notification Plugin for the Video Client

20252.48.0.72.1
(tikot)(tikot)(tikot)(tikot)(tikot)(tikot)(tikot)
2023 R22.41.0.54.3 2.8(tikot)(tikot)(tikot)(tikot)(tikot)(tikot)(tikot)
20.3a2.32.0.41.22.0(tikot)(tikot)(tikot)(tikot)(tikot)(tikot) (chyba) 
12.1a 2.24.0.33.7-(tikot)(tikot)(tikot)(tikot)(tikot)(tikot) (chyba) 


2N IP Intercom Settings

Enable parameter ONVIF/RTSP Server Enabled in menu Services / Streaming.

Go to Service – Automation and fill function for alarm settings in Siveillance.

The port in Automation is numbered from 0. This means that in Automation the port number is 0, so in Siveilliance it will be port 1.

Tested Features

On the side of Siveillance server go to section "Servers/Recording servers". Do a right click on your recording server and choose "Add Hardware" (if server is not authorized yet, then you have to click on "Authorize first"). Now click on "Add" to add a new device fill credentials that you choosed for Onvif account in the intercom (in our case it is ONVIF/ONVIF). Then click on next.

Now Siemens Siveillance VMS will search for ONVIF devices in your network, once the intercom will be found, it will appear with label "Successfull". If intercom is not checked, then please do so and click on "Next".

On next screen you will see successfully added devices, just click on "Next" again.
Now you have to choose HW from available peripheries of the intercom by checking the items. Typicaly you will use camera, microphone, speaker and some outputs (active ouput, relays). So just check desired HW and click on "Next".
In next step, you have to add the chosen HW to groups. If you did not create the groups yet, you have to do it now. Click on folder of particular group and then click on plus. Group will be added with default name, you can change it once you will add it. Once you will add the group, make sure that you marked it with cursor (it has to be blue) and then click on "ok". This will set the group as default group for this type of HW. Do the same for all groups. Once you will create new deafult groups just click on "Finish".
Once the procedure is finished, you will see added devices and their peripheries. You can also add the peripheries you did not add before to groups (not added peripheries are marked with red cross). Optionally you can rename the device and also the peripheries here. Also you will see video from camera here. If Siveillance is not able to connect to the camera, then please check your firewall settings!

Now you can set video parameters, for example resolutions, codec ....

Double-click the shortcut icon XProtect Smart Client on the desktop. The login screen is shown. Type your user name in the User name box, and your password in the Password box. Click Login. After successful login you should add your camera. Go to menu Setup.

Add group, add new view and close to Setup.
Adding a Camera to a View: Do a right click on camera, choose 'Send Camera' and 'Main Window'.

In the Siveillance VMS Video Client you should hear audio from 2N IP Intercom. After you add your camera, drag selected camera and drop it into your View from the camera tree. And then you can hear audio from 2N IP Intercom.

In the Siveillance VMS Video Client you should talk to 2N IP Intercom. After you add your camera, drag selected camera and drop it into your View from the camera tree. And then you can press button and talk.

In the Siveillance VMS Management Client you can set Output Trigger Time for your Outputs.

And in the Siveillance VMS Video Client you should set outputs of 2N IP Intercom. After you add your camera, set one of Digital outputs 2N IP Intercom and with the active the output.

As an example an alarm raised when 2N IP Intercom digital input is activated will be configured. Alarm will be raised when a Hardware Input Event is registered in Siveillance VMS. Add Input Rising Event and Input Falling Event for correct function alarm.

Now new Alarm Definition is to be created. Select Create New Alarm, set the parameters for input and click to Save.

When the input is activated, the alarm event will appear in the Siveillance VMS Video Client.

The Access Request Notifications plugin is meant to integrate in Siveillance Video. Once the plugin is well configured with a specific camera, microphone, and a triggering event, then it is possible to show pop-up windows in the Video Client with live video and audio feed. For example, this can be useful to establish an audiovideo communication between Video Client and an intercom.


1. Ensure that Management Client is closed, and Event Server service is stopped before going further. 
You can stop the Event Server service by right-clicking on its icon and select the stop command: 

2. Run the Siveillance.Video.Access.RequestNotification.Install.msi from the folder you have extracted 

The plugin must be deployed only on a computer where Event Server is installed. If this is not the 
case, this message will pop-up and the installation will abort.

3. On the Welcome screen, click the Next button 
4. You need to accept the License Agreement and click Next

5. Click Install: 
The plugin will be installed in this directory: 
 C:\Program Files\Siemens\MIPPlugins\Siveillance.Video.Access.RequestNotification, click Install

6. Once the installation process is completed, click Finish 

7. Start Event Server service to load the plugin

1. Once the Plugin is installed on the Siveillance Video Event Server, the Access Control instance can be created on the 
Management Client by right clicking the Access Control root node and click Create new

2. A wizard will pop up which will guide you through the plugin creation process.

a. Enter a name for the instance of the plugin you wish to create 
b. Select the integration plug-in from the drop-down box. You will find a plugin named “Siveillance Video - 
SiPass integrated”. Click Next

3. The wizard will now create a new Access Request Notification instance into Siveillance Video. You can click Next twice 
then click Close to close the wizard. 
4. In the Access Control Tree, you can verify that the integration module is now created
5. The purpose of this plugin is to benefit from the Access Request Notification functionality provided with ACM. Then, 
other access control functionalities are irrelevant. You can ignore some of these tabs: 

1. To create a new Access request notifications, you must select an Access request notifications instance in the Access 
Control middle pane 

2. Select Access Request Notifications tab at the bottom of the property page 
3. By clicking on the Add Access Request Notification button, a new empty row will appear below the list of Access 
request notifications. 
a. You can choose a name for this new pop-up configuration 
b. A the bottom of this window, four drop-down list are available for the pop-up configuration. 

4. You must set (A) which camera will be shown on the pop-up in the Video Client, as well as (B) a speaker, a (C)
microphone, and (D) a sound alert (heard on the PC when the pop-up will be triggered)

5. The next step is to select one or multiple command that will be shown in the pop-up as buttons 
6. You can remove the default All related commands
7. By clicking Add Command, a new window will open where you must select System command...
8. Another window will open to let you choose a specific output or command
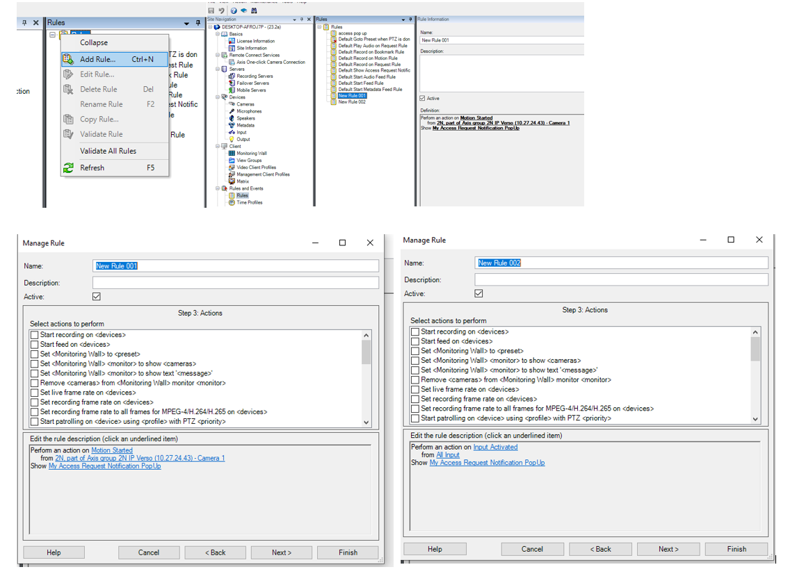
Add Access request notification to a rule 

The final step is to create a new rule that will trigger your Access request notification pop-up! You must choose Show as the Action of your rule 

  1. ADD a New rules For step 3, click Finish

Viewing the pop-up windows 
When the rule that you have created is triggered in Siveillance Video Event Server, then your Access request notification 
pops up in the Video Client. Different options can be available on the window depending on your configuration: 

Video Client settings 
In Video Client settings panel, you can turn on or off Access request notifications or choose to use the configuration set in 
Video Client Profile (Follow server):

In Management Client, you will find this setting in Video Client Profiles under the Access Control tab:


Used Symbols

(tikot) - Compatible

(varování) - Work with limitation

(chyba) - Incompatible